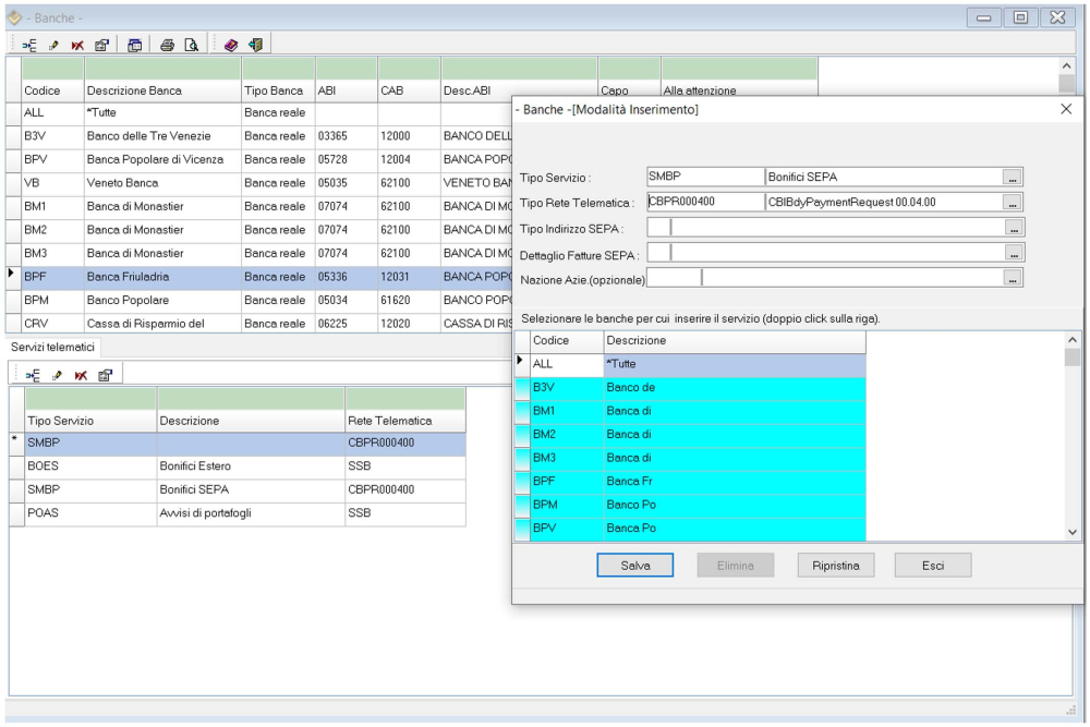
Nella stessa tabella di inserimento delle banche è possibile abilitare le stesse all’utilizzo dei servizi multibanca, attivando a tal proposito la rete telematica.

È necessario posizionarsi sulla riga della banca e premere sul tasto Nuovo nella tab centrale “Servizi Telematici”.
I campi obbligatori da valorizzare sono: "Tipo servizio" e "Tipo rete Telematica".
È possibile confermare il tipo di servizio per più banche semplicemente selezionando le stesse col doppio click del mouse.
N.B. Se avete appena creato le banche non vedrete sotto la lista delle banche completa; è necessario cambiare azienda o uscire e rientrare in Gold.
Vediamo ora quali sono i principali servizi di rete telematica da abilitare e secondo quale format:
SMBP Bonifico SEPA1: questo servizio è necessario per poter eseguire I bonifici con formato SEPA, l’impostazione deve essere la seguente:
(1) A volte e a seconda del remote banking è necessario indicare anche il Tipo Indirizzo SEPA. Inoltre in rari casi il dialetto SEPA richiesto può essere diverso da quello standard CBPR000400.
BOES Bonifici Estero: necessario per i pagamenti esteri fuori dell’area Sepa o in valuta estera;
POAS Avvisi di portafoglio SND: necessario per la creazione dei file di pagamento delle Riba;
